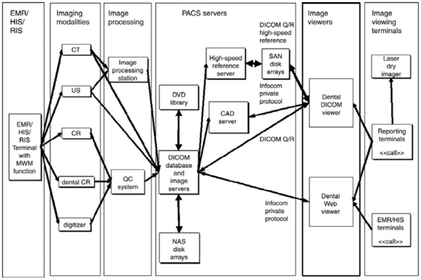
Fig. (2) Diagram showing the components of a hospital DICOM PACS: EMR (electronic medical records) communicates with the image acquiring/display functions (courtesy of EBM Technologies).